Instance Verification Kit (IVK)
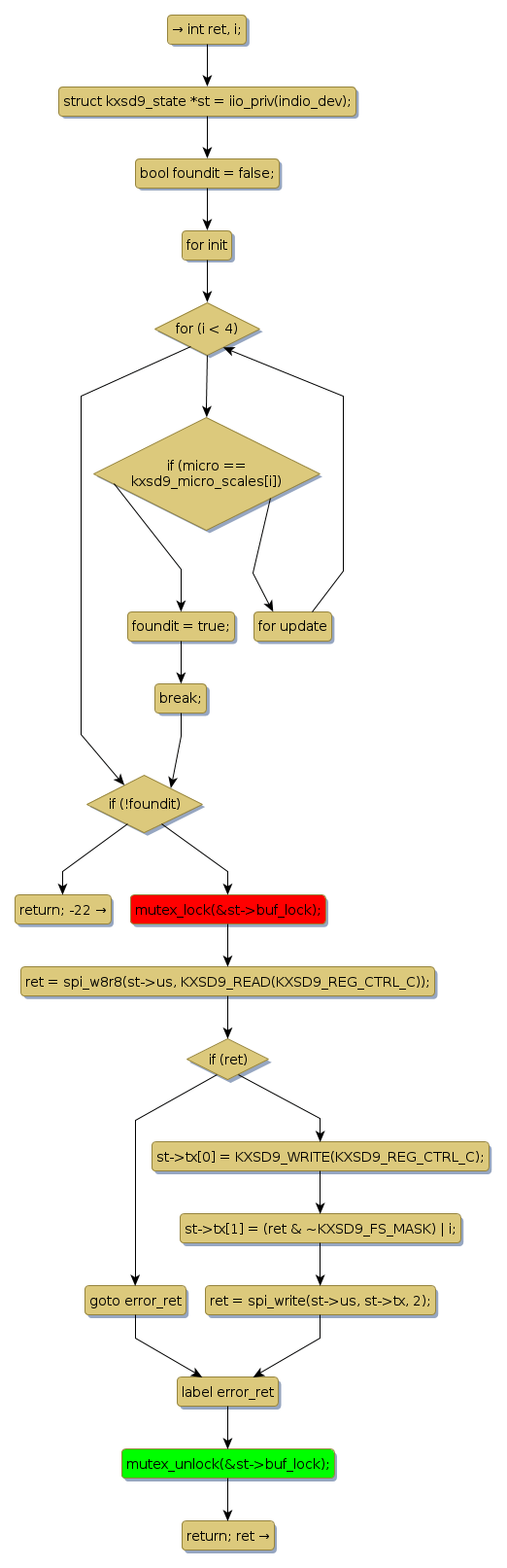
mutex lock @ [2037+26+/linux-3.19-rc1/drivers/iio/accel/kxsd9.c]
Instance Signature: buf_lock
|
The Matching Pair Graph:
|
|
Function Name
|
Control Flow Graph (CFG)
|
Events Flow Graph (EFG)
|
Source Correspondence
|
|
kxsd9_write_scale
|
|
|
[1762+17+/linux-3.19-rc1/drivers/iio/accel/kxsd9.c]
|